Skip to content
View in the app

A better way to browse. Learn more.

Tuts 4 You

A full-screen app on your home screen with push notifications, badges and more.

To install this app on iOS and iPadOS
  1. Tap the Share icon in Safari
  2. Scroll the menu and tap Add to Home Screen.
  3. Tap Add in the top-right corner.
To install this app on Android
  1. Tap the 3-dot menu (⋮) in the top-right corner of the browser.
  2. Tap Add to Home screen or Install app.
  3. Confirm by tapping Install.

Simple Polymorphic Engine (SPE32)

Featured Replies

Simple Polymorphic Engine (SPE32) is a simple polymorphic engine for encrypting code and data. It is an amateur project that can be used to demonstrate what polymorphic engines are.

SPE32 allows you to encrypt any data and generate a unique decryption code for this data. The encryption algorithm uses randomly selected instructions and encryption keys.

https://github.com/PELock/Simple-Polymorphic-Engine-SPE32

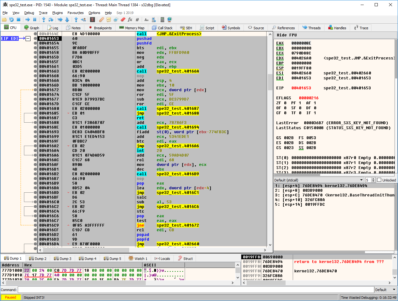
Sample polymorphic code in x86dbg window:

simple-polymorphic-engine-spe32-poly-engine-x86dbg-debugger-1.png.147e6f24e7235c8a5f4395b1ff2ee790.png

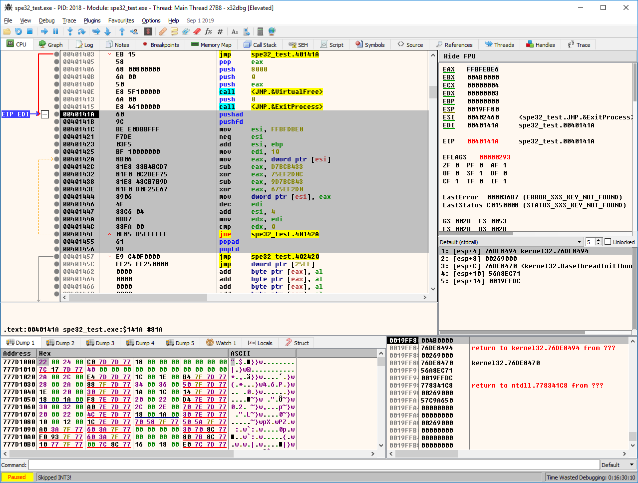
Another polymorphic code mutation, this time with code junks

simple-polymorphic-engine-spe32-poly-engine-x86dbg-debugger-junk-code-2.png.a33a252c7d4d193043fba35237d88325.png

Nice little piece of code - I'm sure many will learn from you sharing the source too :)

  • 2 months later...

This is another nice piece of code, maybe old but very interesting, 100% guaranteed :) Speaking of mutation engines, who doesn't remember the great DAME by Dark Avenger? Here is the full source code ;)

DAME.ASM

Edited by arlequim

Create an account or sign in to comment

Account

Navigation

Search

Search

Configure browser push notifications

Chrome (Android)
  1. Tap the lock icon next to the address bar.
  2. Tap Permissions → Notifications.
  3. Adjust your preference.
Chrome (Desktop)
  1. Click the padlock icon in the address bar.
  2. Select Site settings.
  3. Find Notifications and adjust your preference.